¡¾Îó²îͨ¸æ¡¿LinuxÌáȨÎó²îNimbuspwn

Ðû²¼Ê±¼ä 2022-04-28


0x00 Îó²î¸ÅÊö

2022Äê4ÔÂ26ÈÕ £¬Î¢ÈíÅû¶ÁËÆäÔÚLinuxϵͳÖз¢Ã÷µÄ¶à¸öÇå¾²Îó²î £¬ÕâЩÎó²îͳ³ÆÎª¡°Nimbuspwn¡° £¬×ÛºÏʹÓÿɽ«È¨ÏÞÌáÉýΪ root ¡£

 

0x01 Îó²îÏêÇé

ÕâЩÎó²îÔ´ÓÚÒ»¸öÃûΪnetworkd-dispatcherµÄsystemd×é¼þ £¬¸Ã×é¼þÊÇÓÃÓÚ systemd-networkd ÅþÁ¬×´Ì¬¸ü¸ÄµÄµ÷Àí³ÌÐòÊØ»¤Àú³Ì ¡£

Ñо¿Ö°Ô±·¢Ã÷µÄÇå¾²ÎÊÌâ°üÀ¨£º

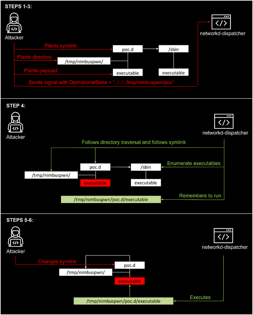
l  Ŀ¼±éÀú£¨CVE-2022-29799£©£ºÁ÷³ÌÖÐûÓÐÒ»¸öº¯Êý¶ÔOperationalState»òAdministrativeState¾ÙÐÐÕûÀí ¡£ÕâЩ״̬±»ÓÃÀ´½¨Éè¾ç±¾Â·¾¶ £¬Òò´Ë״̬¿ÉÄܰüÀ¨Ä¿Â¼±éÀúģʽ£¨ÀýÈç".../.../"£© £¬ÒÔÌÓÀë"/etc/networkd-dispatcher "Ŀ¼ ¡£

l  ·ûºÅÁ´½Ó¾ºÕù£º¾ç±¾·¢Ã÷ºÍsubprocess.Popen¶¼×ñÕÕ·ûºÅÁ´½Ó ¡£

l  Time-of-check-time-of-use£¨TOCTOU£©¾ºÕùÌõ¼þ£¨CVE-2022-29800£©£º¾ç±¾±»·¢Ã÷ºÍËüÃDZ»ÔËÐÐÖ®¼äÓÐһ׼ʱ¼ä ¡£¿ÉÒÔʹÓôËÎó²î½«networkd-dispatcher ÒÔΪÊôÓÚroot µÄ¾ç±¾Ì滻Ϊ²»ÊôÓÚroot µÄ¾ç±¾ ¡£

µÍȨÏÞÓû§¿ÉÒÔÍŽáʹÓÃÕâЩÎó²îÒÔʵÏÖÌáÉýȨÏÞ»òÖ´ÐÐÆäËû¶ñÒâÔ˶¯ £¬ÏÖÔÚÕâЩÎÊÌâÒѱ¨¸æ¸ø networkd-dispatcher µÄά»¤Ö°Ô± ¡£ËäÈ»ÆäÖÐijЩÎó²îʹÓÃÄѶȽϸß £¬µ«µ±Îó²îʹÓôúÂë¿ÉÒÔÓµÓÐÌØÈ¨·þÎñ»òÀú³ÌϵÄbus name£¨×ÜÏßÃû³Æ£©Ê± £¬¿ÉÒÔÀÖ³ÉʹÓà NimbuspwnÎó²î ¡£

 

image.png

image.png

 

Ó°Ïì¹æÄ£

networkd-dispatcher < 2.2.1-0

 

0x02 ´¦Öóͷ£½¨Òé

ÏÖÔÚÒѾ­ÐÞ¸´ÁËÕâЩÎó²î £¬¿ÉÒÔÉý¼¶µ½×îа汾networkd-dispatcher 2.2.1-0 ¡£

ÏÂÔØÁ´½Ó£º

https://gitlab.com/craftyguy/networkd-dispatcher

https://manpages.ubuntu.com/manpages/focal/man8/networkd-dispatcher.8.html


0x03 ²Î¿¼Á´½Ó

https://www.microsoft.com/security/blog/2022/04/26/microsoft-finds-new-elevation-of-privilege-linux-vulnerability-nimbuspwn/

https://www.bleepingcomputer.com/news/security/new-nimbuspwn-linux-vulnerability-gives-hackers-root-privileges/

https://thehackernews.com/2022/04/microsoft-discovers-new-privilege.html

 

0x04 ¸üа汾

°æ±¾

ÈÕÆÚ

ÐÞ¸ÄÄÚÈÝ

V1.0

2022-04-28

Ê×´ÎÐû²¼

 

0x05 ¸½Â¼

×ðÁú¿­Ê±¼ò½é

×ðÁú¿­Ê±¹«Ë¾½¨ÉèÓÚ1996Äê £¬²¢ÓÚ2010Äê6ÔÂ23ÈÕÔÚÉî½»ËùÖÐС°åÕýʽ¹ÒÅÆÉÏÊÐ £¬ÊǺ£ÄÚ¼«¾ßʵÁ¦µÄ¡¢ÓµÓÐÍêÈ«×ÔÖ÷֪ʶ²úȨµÄÍøÂçÇå¾²²úÆ·¡¢¿ÉÐÅÇå¾²ÖÎÀíÆ½Ì¨¡¢Çå¾²·þÎñÓë½â¾ö¼Æ»®µÄ×ÛºÏÌṩÉÌ ¡£

¹«Ë¾×ܲ¿Î»ÓÚ±±¾©ÊÐÖйشåÈí¼þÔ° £¬ÔÚÌìϸ÷Ê¡¡¢ÊС¢×ÔÖÎÇøÉèÓзÖÖ§»ú¹¹ £¬ÓµÓÐÁýÕÖÌìϵÄÇþµÀϵͳºÍÊÖÒÕÖ§³ÖÖÐÐÄ £¬²¢ÔÚ±±¾©¡¢ÉϺ£¡¢³É¶¼¡¢¹ãÖÝ¡¢³¤É³¡¢º¼ÖÝµÈ¶àµØÉèÓÐÑз¢ÖÐÐÄ ¡£

¶àÄêÀ´ £¬×ðÁú¿­Ê±ÖÂÁ¦ÓÚÌṩ¾ßÓйú¼Ê¾ºÕùÁ¦µÄ×ÔÖ÷Á¢ÒìµÄÇå¾²²úÆ·ºÍ×î¼Ñʵ¼ù·þÎñ £¬×ÊÖú¿Í»§ÖÜÈ«ÌáÉýÆäIT»ù´¡ÉèÊ©µÄÇå¾²ÐÔºÍÉú²úЧÄÜ £¬Îª´òÔìºÍÌáÉý¹ú¼Ê»¯µÄÃñ×åÐÅÏ¢Çå¾²¹¤ÒµÁì¾üÆ·ÅÆ¶ø²»Ð¸Æð¾¢ ¡£


¹ØÓÚ×ðÁú¿­Ê±

×ðÁú¿­Ê±Çå¾²Ó¦¼±ÏìÓ¦ÖÐÐÄÖ÷ÒªÕë¶ÔÖ÷ÒªÇå¾²Îó²îµÄÔ¤¾¯¡¢¸ú×ٺͷÖÏíÈ«Çò×îеÄÍþвÇ鱨ºÍÇå¾²±¨¸æ ¡£

¹Ø×¢ÒÔϹ«ÖںŠ£¬»ñȡȫÇò×îÐÂÇå¾²×ÊѶ£º

image.png